Catalina GW9400 Rugged & Industrial Single Board Computer
The GW9400-00 is a member of the Gateworks 9th generation Catalina family of rugged and industrial single board computers.
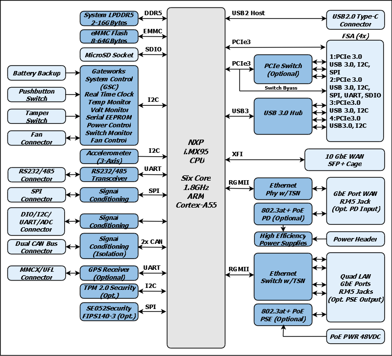
The Catalina GW9400 series of industrial-grade single board computers are built on the NXP i.MX95 processor. Featuring CE-ready design, one 10-Gigabit Ethernet port, four Gigabit Ethernet ports, a SFP cage and four flexible expansion sockets (Mini-PCIe, M.2, and more), it delivers high-performance connectivity and expandability. Made in the USA for uncompromising quality and reliability, Catalina is ideal for demanding embedded applications such as IoT gateways, machine learning at the edge, unmanned aerial vehicle (UAV) systems, and robotics platforms.
| Key Product Features | |
|---|---|
| Processor: | NXP™ i.MX 95 Six Core 1.8GHz ARM® Cortex™-A55 |
| RAM: | 4 GByte LPDDR5 (up to 16GB, see Ordering Options tab below) |
| Flash: | 8 GBytes eMMC (up to 64GB, see Ordering Options tab below) |
| Ethernet: | One 10 Gigabit Port and Four Gigabit Ports and One SFP (see Features tab below for PoE details) |
| Sockets: | Four Flexible Sockets for Wi-Fi/Cellular/BLE/NVMe (Mini-PCIe, M.2, etc) (see Features tab below for details) |
| Video/Audio: | MIPI |
| Wi-Fi/BLE: | Use Mini-PCIe Cards or M.2 Adapter (see Accessories tab below) |
| Cellular: | Use Mini-PCIe Modem (see Accessories tab below) |
| GPS: | u-blox GPS (Optional) |
| Software: | Linux Ubuntu Board Support Package (Ubuntu, Yocto, Buildroot Optional) |
| Size: | 170 x 100mm |
| Development Kit: | GW11061 (see Ordering tab below) |
| Temperature Range: | Industrial (-40°C to +85°C) |
- 64-bit 1.8GHz NXP™ i.MX95 Six Core ARM® Cortex™ A55 SoC processor
- NXP eIQ® Neutron NPU (Neural Processing Unit)
- 4GByte DDR5 DRAM Memory (up to 16GByte)
- 8GBytes eMMC Flash System Memory (up to 64GByte)
- One 10GbE SFP+ Cage for Copper or Optical Fiber
- Five GbE Ethernet Ports
- Optional GW169PB0 Adapter Required for isolated 802.3at/af PoE
- Four High-Power FSA sockets with a variety of signals are available.
- FSA#1: USB 3.0, PCIe, SPI
- FSA#2: USB 3.0, PCIe, I2C, SDIO, SPI, UART and PCM.
- FSA#3: USB 3.0, PCIe
- FSA#4: USB 3.0
- Choose an adapter for each FSA socket
- Can be used with optional Mini-PCIe or M.2 adapters below:
- GW16FE0 - FSA to M.2 E Key (WiFi)
- GW16FB0 - FSA to M.2 B Key (Modems)
- GW16FM0 - FSA to M.2 M Key (NVME)
- GW16FP0 - FSA to Mini-PCIe (WiFi / Cellular / Etc)
- Read more on the FSA Wiki Page
- 15W Available for Flexible Sockets (Mini-PCIe/M.2)
- Rear Panel USB Type-C 2.0 Host Port
- Optional u-blox GPS Receiver with MMCX Antenna Connector
- Optional NXP™ EdgeLock® SE052F Security Chip
- FIPS 140-3 Security Level 3 Certification
- Common Criteria EAL 6+ Certified
- Optional TPM 2.0 Security Element
- Digital I/O & Analog Port, I2C & SPI Port
- RS232/RS485 and TTL Serial Port
- Dual Isolated CAN Bus Ports
- Digital 3-axis MEMS Accelerometer
- Real-Time Clock with Battery Backup
- Voltage and Temperature Monitor, Serial Configuration EEPROM
- Programmable Watchdog Timer
- 8 to 60VDC Input Voltage Range
- Power Through a Dedicated Connector or Ethernet with an optional isolated 802.3af/at Adapter
- 4W @ 25°C Typical Operating Power
- -40°C to +85°C Operating Temperature
- Ubuntu Linux Board Support Package
- 1 Year Warranty
- Made in USA
The GW9400 is a member of the Gateworks 9th generation Catalina family of single board computers targeted towards high-performance multi-radio WiFi 6/7 and 5G access points, gateways and routers. The GW9400 features the NXP™ 64-bit 1.8GHz i.MX95 Six Core ARM® Cortex™ A55 SoC, 4GBytes of DRAM, and 8GBytes of eMMC Flash. Connectivity includes one GbE port, four switched GbE ports, and one 10GbE SFP+ cage for copper or optical fiber. In addition, there are four flexible expansion sockets (FSA) for Mini-PCIe or M.2 support. These FSA sockets can support a wide variety of M.2 keys and can be used for PCIe, USB, I2C, UART, SDIO, SPI & PCM Express WiFi and cellular modem peripherals. This flexibility will also enable the support of devices with SDIO or SPI interfaces such as 802.11ah HaLow and LoRa radios. The board additionally features Digital I/O, Analog Input, RS232/RS485/TTL Serial, I2C, SPI and dual isolated CAN busses. The board also includes a 3-Axis accelerometer, optional GPS receiver w/PPS support, an optional TPM 2.0 security element and an optional EdgeLock FIPS140 Level 3 security element. The SBC is CE-ready and has been designed to pass the stringent surge, burst and ESD requirements for CE industrial products. The Gateworks System Controller (GSC) is also included which provides embedded features such as real-time clock, voltage and temperature monitoring, programmable pushbutton, and programmable board shut-down and wake-up for remote applications. A wide-range DC input power supply allows the board to be used in a variety of environments. Power is applied through a dedicated header or over Ethernet using an optional isolated 802.3af/at Power over Ethernet (PoE) adapter. An open source Ubuntu Linux BSP is provided for quick product development.
* Please note, this board is under development and specifications are preliminary and subject to change.
Reference Links:

